
MedITEX IVF è il software “all-in-one” per la PMA. Facile da utilizzare, consente una rapida personalizzazione.
La piattaforma gestisce e documenta procedure e flussi di lavoro della medicina della riproduzione, ma non solo. Permette a medici ed esperti del centro di procreazione assistita di avere una perfetta documentazione della terapia e una gestione conforme ai requisiti di quality assurance.
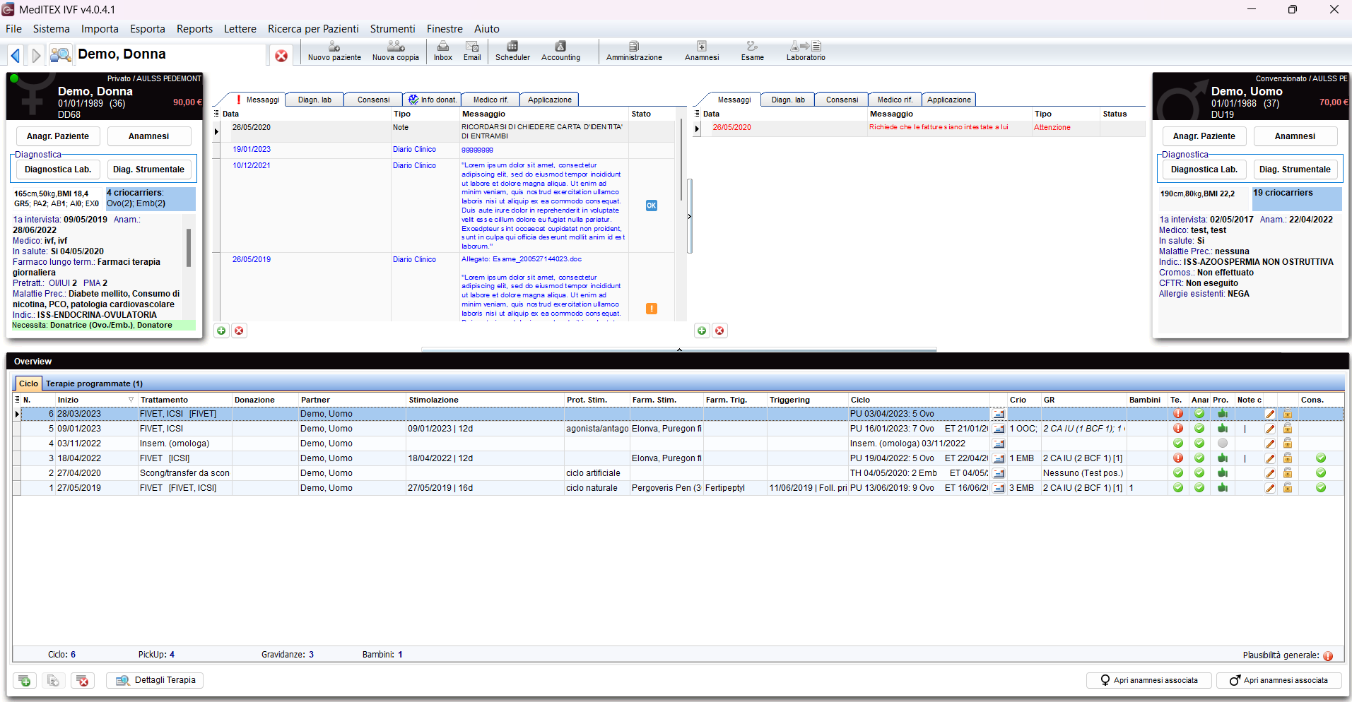
MedITEX IVF raccoglie le informazioni da diverse risorse (trattamenti FIVET, laboratorio, ecografie, dosaggi ormonali, ambulatorio, sala operatoria, accettazione). La piattaforma può essere facilmente adattata a tutti i requisiti individuali dei vari centri di PMA. I dati possono essere immediatamente archiviati e richiamati dalle varie aree di lavoro, il tutto senza l’utilizzo di documenti cartacei.
MedITEX IVF consente l’inserimento dei dati anagrafici del paziente e di categorizzare i documenti personalizzati nell’area Anagrafica per un facile accesso a tutto il personale. Grazie a MedITEX DocLink è possibile importare facilmente i file forniti dal paziente per una loro facile gestione informatizzata.
Tra le altre principali funzioni:
MedITEX permette, inoltre, la documentazione completa dell’analisi del liquido seminale. È possibile registrare l’analisi del campione nativo e del campione dopo preparazione, inserire note, diagnosi e allegare tutta la documentazione relativa.
Questo innovativo software per la PMA consente, ancora, la documentazione organizzata dello sviluppo cellulare durante tutto il ciclo. Include gli stadi cellulari, i punteggi, l’hatching assistito, le foto, le analisi genetiche, la crioconservazione, lo scongelamento, il trasferimento e molto altro. Offre anche un’interfaccia con sistemi time-lapse per l’importazione automatica dei dati vitali.
MedITEX Administration fornisce, infine, tutti gli strumenti per creare utenti in MedITEX IVF, assegnare loro responsabilità e limitare l’accesso ad alcune aree del software.
MedITEX IVF include le seguenti interfacce:
Web privacy policy per i visitatori di questo sito
Questo documento ha lo scopo di descrivere le modalità di gestione del sito www.itamedical.it relativamente al trattamento dei dati personali degli utenti che lo consultano.L’Informativa, resa anche ai sensi del Regolamento UE 2016/679 – Regolamento Europeo per la protezione dei dati personali – riguarda coloro che si collegano al sito www.itamedical.it. L’informativa è resa soltanto per il sito sopra menzionato e non anche per altri siti web eventualmente consultati dall’utente tramite appositi link. Il sito www.itamedical.it è di proprietà e gestione di Itamedical Srl. Itamedical Srl garantisce il rispetto della normativa in materia di protezione dei dati personali. Gli utenti/visitatori dovranno leggere attentamente la presente Privacy Policy prima di inoltrare qualsiasi tipo di informazione personale e/o compilare qualunque modulo elettronico presente sul sito stesso.
Tipologia dei dati trattati e finalità di trattamento
1) Dati di navigazione.
I sistemi informatici preposti al funzionamento del sito Itamedical.it acquisiscono automaticamente, nel loro funzionamento quotidiano, alcuni dati personali che sono trasmessi implicitamente nell’uso di protocolli di comunicazione web. Si tratta di dati che, se elaborati con dati detenuti da terzi, potrebbero identificare gli utenti/visitatori. Si tratta per esempio di Indirizzo IP e nomi di domini dei computer utilizzati dagli utenti/visitatori che si collegano a Itamedical.it. Questi Dati Personali vengono raccolti normalmente per indagini di carattere statistico e gestiti in forma anonima ed utilizzati per facilitare la navigazione nel sito Itamedical.it.
2) Dati di registrazione.
I visitatori di Itamedical.it possono autonomamente fornire i loro dati personali attraverso una registrazione al sito al fine di accedere a determinati servizi. Questi dati verranno trattatati esclusivamente per le finalità connesse al servizio in oggetto, salvo quanto diversamente comunicato in fase di registrazione ai singoli servizi. Per esempio l’utente può decidere di autorizzare Itamedical Srl a: raccogliere dati ed informazioni in via generale e particolare sugli orientamenti e le preferenze dell’Utente; inviare informazioni ed offerte commerciali, anche di terzi; inviare materiale pubblicitario e informativo; effettuare comunicazioni commerciali, anche interattive; compiere attività dirette di vendita o di collocamento di prodotti o servizi; elaborare studi e ricerche statistiche su vendite, clienti e altre informazioni, ed eventualmente comunicare le stesse a terze parti; cedere a terzi, anche al di fuori del territorio dell’Unione Europea, i dati raccolti ed elaborati a fini commerciali anche per la vendita o tentata vendita, ovvero per tutte quelle finalità a carattere commerciale e/o statistico lecite.
3) Cookies.
Il sito Itamedical.it, così come il resto del mercato, utilizza i cookie, che sono delle brevi stringhe di testo che vengono inviate dal Server del sito al Browser dell’utente/visitatore del sito e vengono automaticamente salvati sul pc dell’utente/visitatore. La finalità principale di questi cookie è quella di rendere più fruibile la navigazione del sito e quindi si consiglia di configurare il proprio browser in modo da accettarli. Quasi tutti i browser sono impostati per accettare i cookie, tuttavia l’utente/visitatore può autonomamente modificare la configurazione del proprio Browser e bloccare i cookie (opt-out). E’ necessario sapere che in caso di blocco dei cookie la fruizione del sito Itamedical.it e l’utilizzo di alcuni servizi può risultare molto limitata o impossibile, in particolare di tutti i servizi ai quali si accede attraverso una registrazione. I cookie poi si distinguono in “di sessione” e “persistenti”, i primi una volta scaricati vengono poi eliminati alla chiusura del Browser, i secondi invece vengono memorizzati sul disco rigido dell’utente/visitatore fino alla loro scadenza. I cookie persistenti vengono utilizzati principalmente per facilitare la navigazione del sito, per capire quali sezioni del sito hanno generato un certo numero di pagine e utenti e anche per l’erogazione dei formati pubblicitari. In relazione ai messaggi pubblicitari Itamedical.it, come la maggior parte dei siti concorrenti, utilizza cookie generati da altri siti per erogare i formati pubblicitari. Questi cookie possono sempre essere disattivati (opt-out) anche quando sono anonimi, cioè non raccolgono informazioni personali che possono portare all’identificazione dell’utente (p.es. l’indirizzo IP). A questo proposito si sottolinea che i dati di browser eventualmente identificati (personally identifiable information: PII) tramite un cookie non possono far risalire all’utente e non vengono collezionati. I cookie di sessione invece vengono principalmente utilizzati in fase di autenticazione, autorizzazione e navigazione nei servizi ai quali si accede tramite una registrazione.
Modalità del trattamento
Il trattamento viene effettuato attraverso strumenti automatizzati e/o manualmente per il tempo strettamente necessario a conseguire gli scopi per i quali i dati sono stati raccolti e, comunque, in conformità alle disposizioni normative vigenti in materia.
Facoltatività del conferimento dei dati
A parte quanto specificato per i dati di navigazione, gli utenti/visitatori sono liberi di fornire i propri dati personali. Il loro mancato conferimento può comportare unicamente l’impossibilità di ottenere quanto richiesto.
Diritti degli interessati
I soggetti cui si riferiscono i dati personali hanno il diritto in qualunque momento di ottenere la conferma dell’esistenza o meno dei medesimi dati e di conoscerne il contenuto e l’origine, verificarne l’esattezza o chiederne l’integrazione o l’aggiornamento, oppure la rettificazione. Si ha il diritto di chiedere la cancellazione, la trasformazione in forma anonima o il blocco dei dati trattati in violazione di legge, nonché di opporsi in ogni caso, per motivi legittimi, al loro trattamento. Le richieste vanno indirizzate a info@itamedical.it.
Modifiche alla Privacy Policy
Nel tempo potrebbero essere apportate delle modifiche alla presente Privacy Policy, pertanto si consiglia all’utente /visitatore di consultare periodicamente questo documento.